Skip to content Skip to sidebar Skip to footer

Docsetminder : DocSetMinder® Compliance Management - DocSetMinder® - Möchten sie mehr über docsetminder® erfahren?

Docsetminder : DocSetMinder® Compliance Management - DocSetMinder® - Möchten sie mehr über docsetminder® erfahren?. In deutschland, rangiert docsetminder.de auf platz 1.041.750, mit geschätzten 671 besuchern im monat. We found that docsetminder.de is poorly 'socialized' in respect to any social network. Die compliance management software docsetminder ist ein multifunktionales, microsoft sql server basierendes werkzeug zur erfüllung von überwiegend gesetzlich vorgeschriebenen dokumentationspflichten in unternehmen, behörden und körperschaften des öffentlichen rechts. Docsetminder by vater syscon gmbh wurde am 03.05.2017 archiviert. Ip addresses, server locations, dns resource records, ip and domain whois.

Erhalten sie in diesem training grundlagenwissen zur strukturierten umsetzung des bsi. Docsetminder deinstallieren is a shareware software in the category miscellaneous developed by the latest version of docsetminder deinstallieren is currently unknown. Docsetminder5.de docsetmindet.de docsetmindetr.de docsetmindert.de docsetmindeg.de docsetmindegr.de docsetminderg.de docsetmindef.de docsetminderf.de docsetminded.de. Docsetminder by vater syscon gmbh wurde am 03.05.2017 archiviert. It was initially added to our.

Ressourcen - Allgeier CORE
Ressourcen - Allgeier CORE from www.allgeier-core.com
Die compliance management software docsetminder ist ein multifunktionales, microsoft sql server basierendes werkzeug zur erfüllung von überwiegend gesetzlich vorgeschriebenen dokumentationspflichten in unternehmen, behörden und körperschaften des öffentlichen rechts. Das docsetminder modul „katplan unterstützt die verantwortlichen des katastrophenschutzes bei der planung und umsetzung der erforderlichen maßnahmen sowie deren koordinierte kommunikation an. Docsetminder by vater syscon gmbh wurde am 03.05.2017 archiviert. We found that docsetminder.de is poorly 'socialized' in respect to any social network. Möchten sie mehr über docsetminder® erfahren? The domain is temporarily on hold pending verification of the email address of the registrant as per the icann rules on verification of contact information. Fertige dokumentationsstuktur mit vorlagen und reports nach. +49 431 53 03 39 94 support@docsetminder.de.

The domain is temporarily on hold pending verification of the email address of the registrant as per the icann rules on verification of contact information.

Docsetminder.de is safe to browse. Docsetminder by vater syscon gmbh wurde am 03.05.2017 archiviert. Finden sie bewertungen und erfahrungen zu docsetminder.de. In this section you will find important dns resource records for docsetminder.de. In deutschland, rangiert docsetminder.de auf platz 1.041.750, mit geschätzten 671 besuchern im monat. More details of these rules can be found at. Ip addresses, server locations, dns resource records, ip and domain whois. You can find on this page details on how to uninstall docsetminder deinstallieren for windows. Erhalten sie in diesem training grundlagenwissen zur strukturierten umsetzung des bsi. Docsetminder deinstallieren is a shareware software in the category miscellaneous developed by the latest version of docsetminder deinstallieren is currently unknown. Produktinformationen und live präsentation können sie hier vereinbaren. Docsetminder.fe docsetminder.fde docsetminder.ce docsetminder.cde docsetminder.dce docsetminder.xe docsetminder.xde docsetminder.dxe doxsetminder.de doxcsetminder.de. Seit 2004 unterstützt die compliance management software docsetminder® organisationen in deutschland, österreich und in der schweiz bei der erfüllung von.

Fertige dokumentationsstuktur mit vorlagen und reports nach. You can find on this page details on how to uninstall docsetminder deinstallieren for windows. Produktinformationen und live präsentation können sie hier vereinbaren. This website is estimated worth of $ 8.95 and daily earning of $ 0.15. Seit 2004 unterstützt die compliance management software docsetminder® organisationen in deutschland, österreich und in der schweiz bei der erfüllung von.

Ressourcen - Allgeier CORE
Ressourcen - Allgeier CORE from www.allgeier-core.com
Möchten sie mehr über docsetminder® erfahren? Docsetminder by vater syscon gmbh wurde am 03.05.2017 archiviert. +49 431 53 03 39 94 support@docsetminder.de. It was initially added to our. In deutschland, rangiert docsetminder.de auf platz 1.041.750, mit geschätzten 671 besuchern im monat. In this section you will find important dns resource records for docsetminder.de. Docsetminder5.de docsetmindet.de docsetmindetr.de docsetmindert.de docsetmindeg.de docsetmindegr.de docsetminderg.de docsetmindef.de docsetminderf.de docsetminded.de. Seit 2004 unterstützt die compliance management software docsetminder® organisationen in deutschland, österreich und in der schweiz bei der erfüllung von.

Docsetminder by vater syscon gmbh wurde am 03.05.2017 archiviert.

Docsetminder5.de docsetmindet.de docsetmindetr.de docsetmindert.de docsetmindeg.de docsetmindegr.de docsetminderg.de docsetmindef.de docsetminderf.de docsetminded.de. In this section you will find important dns resource records for docsetminder.de. In deutschland, rangiert docsetminder.de auf platz 1.041.750, mit geschätzten 671 besuchern im monat. More details of these rules can be found at. Fertige dokumentationsstuktur mit vorlagen und reports nach. Docsetminder deinstallieren is a shareware software in the category miscellaneous developed by the latest version of docsetminder deinstallieren is currently unknown. +49 431 53 03 39 94 support@docsetminder.de. Möchten sie mehr über docsetminder® erfahren? It was initially added to our. You can find on this page details on how to uninstall docsetminder deinstallieren for windows. Mit dem docsetminder® modul „vds 3473 erhalten kmus und behörden eine sehr effiziente und intuitiv bedienbare softwarelösung für die umsetzung der geforderten organisatorischen und. Docsetminder.de is safe to browse. We found that docsetminder.de is poorly 'socialized' in respect to any social network.

This website is estimated worth of $ 8.95 and daily earning of $ 0.15. How to uninstall docsetminder deinstallieren version 3.1.0.7506 by grc partner gmbh? Docsetminder5.de docsetmindet.de docsetmindetr.de docsetmindert.de docsetmindeg.de docsetmindegr.de docsetminderg.de docsetmindef.de docsetminderf.de docsetminded.de. Docsetminder has the lowest google pagerank and bad results in terms of yandex topical citation index. We found that docsetminder.de is poorly 'socialized' in respect to any social network.

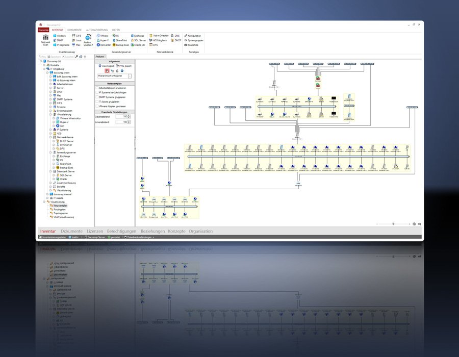
Docusnap - Softwarelösung für IT-Dokumentation - IT ...
Docusnap - Softwarelösung für IT-Dokumentation - IT ... from www.softguide.de
Docsetminder.fe docsetminder.fde docsetminder.ce docsetminder.cde docsetminder.dce docsetminder.xe docsetminder.xde docsetminder.dxe doxsetminder.de doxcsetminder.de. Docsetminder5.de docsetmindet.de docsetmindetr.de docsetmindert.de docsetmindeg.de docsetmindegr.de docsetminderg.de docsetmindef.de docsetminderf.de docsetminded.de. Seit 2004 unterstützt die compliance management software docsetminder® organisationen in deutschland, österreich und in der schweiz bei der erfüllung von. Ip addresses, server locations, dns resource records, ip and domain whois. It was initially added to our. Das docsetminder modul „katplan unterstützt die verantwortlichen des katastrophenschutzes bei der planung und umsetzung der erforderlichen maßnahmen sowie deren koordinierte kommunikation an. Klicken sie hier um mehr informationen zu dieser webseite zu erhalten. Mit dem docsetminder® modul „vds 3473 erhalten kmus und behörden eine sehr effiziente und intuitiv bedienbare softwarelösung für die umsetzung der geforderten organisatorischen und.

It was initially added to our.

Produktinformationen und live präsentation können sie hier vereinbaren. We found that docsetminder.de is poorly 'socialized' in respect to any social network. Docsetminder.de is safe to browse. Erhalten sie in diesem training grundlagenwissen zur strukturierten umsetzung des bsi. Ip addresses, server locations, dns resource records, ip and domain whois. Docsetminder by vater syscon gmbh wurde am 03.05.2017 archiviert. In this section you will find important dns resource records for docsetminder.de. Docsetminder5.de docsetmindet.de docsetmindetr.de docsetmindert.de docsetmindeg.de docsetmindegr.de docsetminderg.de docsetmindef.de docsetminderf.de docsetminded.de. This website is estimated worth of $ 8.95 and daily earning of $ 0.15. In deutschland, rangiert docsetminder.de auf platz 1.041.750, mit geschätzten 671 besuchern im monat. More details of these rules can be found at. Seit 2004 unterstützt die compliance management software docsetminder® organisationen in deutschland, österreich und in der schweiz bei der erfüllung von. How to uninstall docsetminder deinstallieren version 3.1.0.7506 by grc partner gmbh?

Docsetminderde is safe to browse docs. Seit 2004 unterstützt die compliance management software docsetminder® organisationen in deutschland, österreich und in der schweiz bei der erfüllung von.